under construction!

hello there

projects

risc-v cpu

Fully custom pipelined CPU with features ranging from data forwarding to branch prediction

systolic array verification

A design that was verified through core UVM principals

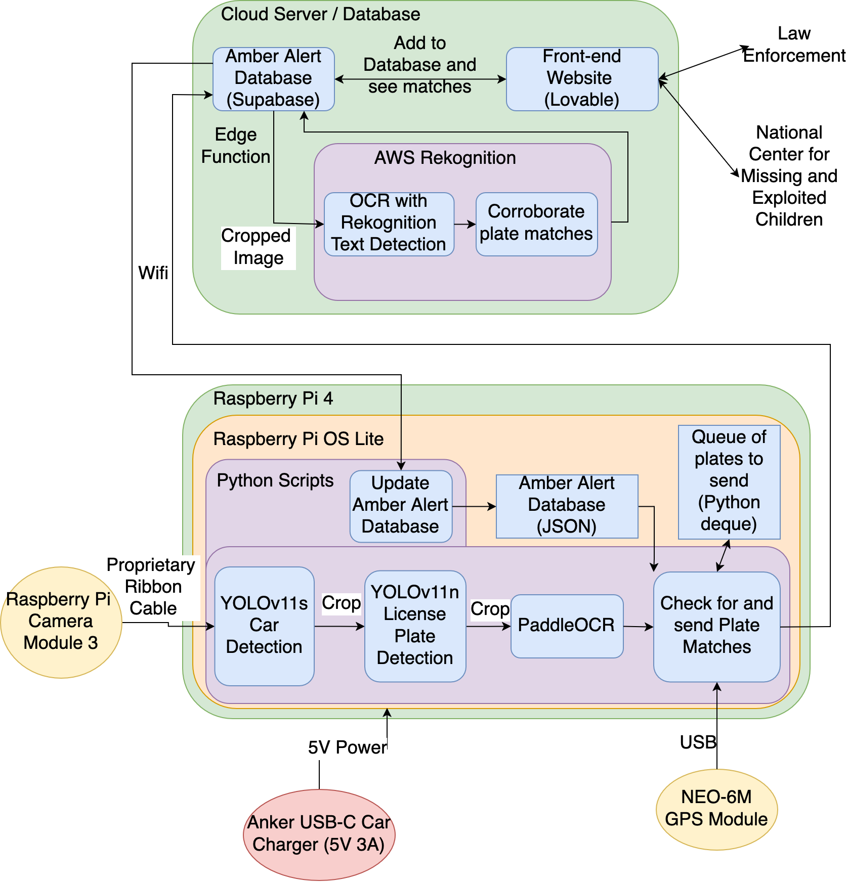
dashcam alpr

Small form factor dashcam-based license plate reader leveraging open source models

about me

witness

resume

here